对于没有技术背景的游戏开发者和创作者来说,理解版本控制可能会令人畏惧。但情况不必如此。在此页面上,您将找到一些最佳实践,帮助您充分利用所选择的任何版本控制系统(VCS)。
这是您可以对工作流程进行的最简单改进,但却是一些开发者最难以做到的。在使用其他项目管理工具时,您可能已经将工作分解为小而可管理的任务。提交应以完全相同的方式对待。
单个提交应仅与一个任务或工单相关,除非一行代码神奇地修复了多个错误。如果您正在处理一个较大的功能,请将其分解为更小的任务,并为每个任务进行提交。
使用较小提交的最大优势在于,如果出现问题,您可以更轻松地检测和撤销不希望的更改。
提交消息描述了您项目的历史。毕竟,如果提交消息是“将高分表添加到菜单”,而不是“我敢打赌你无法在这些新表上打败我的分数!”那么找到添加高分表的更改要容易得多。
在使用像Jira或GitLab这样的任务工单系统时,在提交中包含工单编号更好。许多系统可以设置为与智能提交一起工作,这样您实际上可以在提交消息中引用工单并更改其状态。
例如,提交消息为“JRA-123 #close #comment 任务完成”的提交将把Jira工单JRA-123设置为关闭,并在工单上留下评论“任务完成”。
有关设置此工作流程的更多信息,请参见Jira中的文档或GitLab中的Pivotal Tracker服务。
“commit -a”(Git命令,用于“提交所有更改”)或其任何对应命令的唯一使用时间是在项目的第一次提交时。通常,这时项目中唯一的文件是README.md。
提交应仅包括与您提交到仓库的更改相关的文件。在处理Unity项目时,您应特别小心,因为某些更改可能会导致多个文件被标记为已更改,例如场景、预制件或精灵图集,即使您并不打算对它们进行任何更改。
例如,如果您意外地提交了对某个其他人正在处理的场景的更改,这可能会给他们带来麻烦,因为他们在提交更改时会看到需要先合并您的更改。
这是新手在版本控制中最常犯的错误之一。重要的是要理解,您只应提交自己的更改到项目中。要了解更多信息,请查看这篇博客文章,了解如何加快您的工作流程。

在合理的情况下,从仓库中拉取最新更改到您的工作副本。在孤立中工作并不是一个好主意,因为这只会增加合并冲突的可能性。请参阅上表以了解每个系统的典型日常工作流程。

Plastic SCM 的工作流程略有不同,因为您可以在集中式、分布式或多站点配置中工作。

多站点配置可能相当独特,每个用户在集中式或分布式工作流程中工作。
考虑以下示例:

在一个长期项目中,具有多个发布周期时,功能分支对您的工作流程非常有利。通常,团队在同一个存储库的分支上工作,通常称为主干、主分支或主分支。
当您这样做时,整个项目沿着相同的时间线推进。然而,将工作分成几个分支以更有效地协作是有用的。

在 Git 中,一种特定的工作流程称为 Git Flow,专注于使用不同的分支来处理功能、错误修复和发布。
因此,如果开发人员在一个隔离的分支中开始工作一个新功能,完成后将合并回主分支。与此同时,另一位团队成员可以对之前的发布进行热修复,或修复一个错误,并安全地发布一个新版本,而不包括任何仍在开发中的功能。

Plastic SCM 还具有 任务分支。对于此模式,您为每个跟踪的任务创建一个新分支。在 Git Flow 中,我们使用功能分支来开发完整的,有时是大型的功能。Plastic SCM 中的任务分支旨在短期存在。如果一个任务需要超过几次提交来实现,那么它很可能可以拆分成更小的任务。
Perforce Helix Core 使用一种称为 流 的系统来促进这种工作流程。在创建一个工作用的仓库时,您需要将其设置为 流仓库类型。然后,您可以使用流图视图来创建新流。每个流(主线流以外)都需要有一个父流,以便可以将更改复制回上游。
不同类型的流用于不同的目的。当您在本地工作站之间切换流或将更改复制回上游时,只有更改文件的元数据会被合并,从而使上下文更改更快。

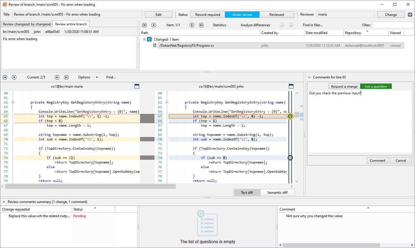
一旦您完成了功能分支的工作,使用拉取请求将更改合并回仓库的主流是一个好习惯。拉取请求由功能或任务的开发人员创建。通常,审查更改的责任在于高级开发人员或 DevOps,在接受更改进入主线之前。
Plastic SCM 和 Perforce 都有自动化工具来帮助管理将分支合并回主线。Plastic SCM 借助Mergebot来实现这一点,该工具在分支经过审查并通过验证后会自动合并仓库的分支。Perforce 还有一个额外的平台Helix Swarm,用于管理代码审查,也可以与自动化测试一起设置。
即使您在进行单人项目,组织和版本控制的原则也非常有用。
与团队合作时,优先考虑清晰的沟通至关重要。作为一个团队,您需要就您的指导方针达成一致:如何构建项目,使用哪个版本控制系统,以及在该系统中的工作流程应是什么样的。
这样,当您开始集成其他工具,如 Jira、GitLab、构建工具或自动化测试时,您已经完成的项目和工作流程的结构将会发挥作用。